Datenrettung 16GB USB Stick SM3257 Controller

Datenrettung 16GB USB Stick mit SM3257 Controller und 2 Flash Chips
Bei dem vorliegenden Fall wurde ein USB Stick mit wichtigen Daten nicht mehr erkannt und eine Datenrettung notwendig.
Im ersten Schritt wurde der USB-Stick geöffnet und der verbaute Controller (SM3257) sowie die Anzahl und Typ der FLASH Chips identifiziert.
Nun wurden beide Chips vorsichtig abgelötet und die Bauteilpins gereinigt.
Mittels dem PC-3000 Flash System von ACE Lab und entsprechenden Spezialadaptern erfolgte dann das Auslesen der beiden Speicher-Chips. Dies erfolgt in mehreren Schritten um Auslesefehler zu beheben.





Hierbei kommt auch Wärme bzw. Kälte zum Einsatz, da sich Speicher-Chips bei verschiedenen Temperaturen und Spannungen leicht anders verhalten und ein besseres Ergebnis erzielt werden kann.




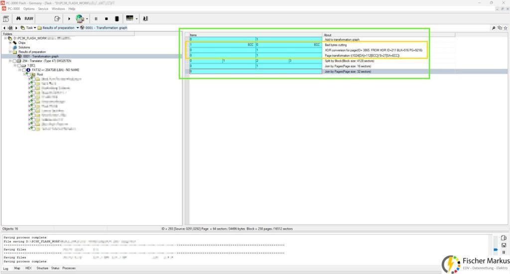
Nach erfolgter ECC Fehlerkorrektur wurde der verwendete XOR Algorithmus ermittelt.

Moderne Flash-Controller verwenden Verschlüsselungsalgorithmen, wenn Daten in den Flash-Speicher geschrieben werden. Eine typische Verschlüsselungsimplementierung basiert auf dem Verfahren, bei dem ein spezieller Sschlüssel (XOR-Schlüssel) vom Controller generiert und mittels einer XOR-Verknüpfung in die Daten eingearbeitet wird.
Im Allgemeinen ist der XOR-Schlüssel für ein bestimmtes Controllermodell einzigartig. Manchmal verwenden jedoch ähnliche Controller unterschiedliche XOR-Schlüssel und verschiedene Controller denselben Schlüssel.
Im Gegensatz zur Verschlüsselung dient das Scrambling nicht der Sicherheit, sondern entfernt Datenmuster, die moderne NAND-Chips aufgrund von Ladungsleckagen aus benachbarten Zellen schlecht speichern können. Es handelt sich also um eine Maßnahme zur Datenintegrität.
Es folgen weitere Schritte um den originalen Flash Inhalt wiederherzustellen. Hier kommen teils spezielle „Translator“ zum Einsatz, die den jeweiligen Controller Typ nachbilden und so einen Zugriff möglich machen.
Im Idealfall hat man dann wie in diesem Fall, vollen Zugriff auf das ursprüngliche Dateisystem. Die ACELab Software ermöglicht hier auch eine Kontrolle der Datenintegrität und zeigt an ob z.B. ein Bild oder Dokument in Ordnung oder beschädigt ist.

Hier konnte bis auf 0,5% alle Daten gerettet werden.
